189 / 346

SQL Commander

SQL Commander - Product Hunt launch logo and brand identity

Universal SQL Database Management Tool

#Developer Tools #Database #Data Visualization

SQL Commander – Cross-platform universal SQL database management tool

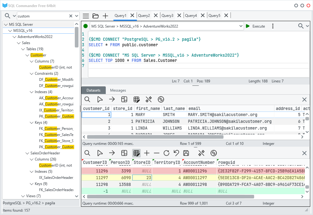
Summary: SQL Commander is a cross-platform tool supporting major DBMSes like Oracle, MySQL, MS SQL, and PostgreSQL. It enables unified metadata search, multi-DBMS queries, and real-time data editing to streamline SQL development and database management.

What it does

It allows users to search metadata across multiple databases and DBMSes simultaneously, run SQL queries combining data from different systems, and edit table data in real time. The tool supports local queries, internal commands for switching between DBMSes within a single script, and command-line execution of SQL scripts.

Who it's for

SQL developers, DBAs, QA engineers, project managers, and others working with SQL and databases benefit from its multi-DBMS support and productivity features.

Why it matters

SQL Commander reduces time spent switching between different database tools by consolidating metadata search and query execution across multiple DBMSes into one interface.