447 / 540

Simple Blog API

Simple Blog API - Product Hunt launch logo and brand identity

Manage posts, publications and articles without hassle

#Newsletters #API #Writing

Simple Blog API – Manage posts, publications and articles without hassle

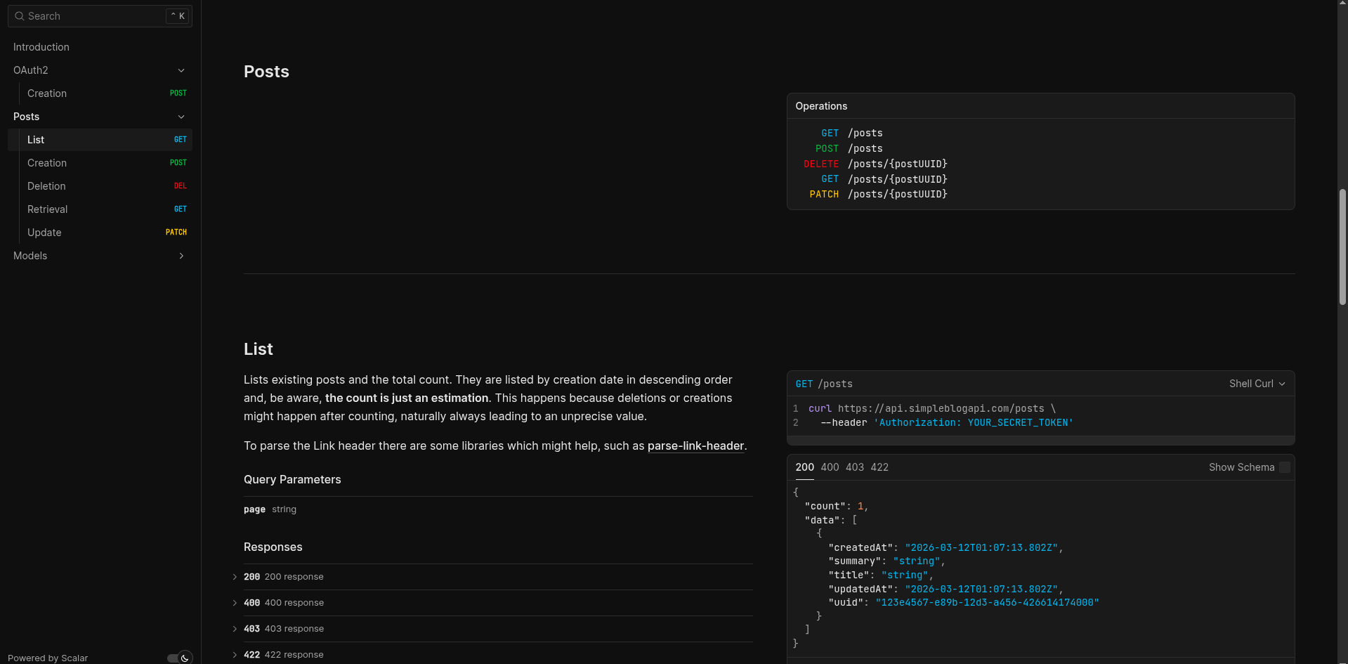
Summary: Simple Blog API offers a concise method to manage blog posts and publications via token-based authentication. It enables creating, updating, deleting, listing, and retrieving posts through API requests, providing flexibility beyond platform restrictions.

What it does

It allows users to authenticate via a token endpoint and perform CRUD operations on posts and articles through API calls.

Who it's for

Developers and content creators seeking flexible blog management without platform lock-in.

Why it matters

It solves the issue of platform dependency by offering a straightforward, flexible way to manage publications independently.