263 / 291

Quercle

Quercle - Product Hunt launch logo and brand identity

LLM-ready web data API

#API #Developer Tools #Artificial Intelligence

Quercle – LLM-ready web data API for clean, structured content

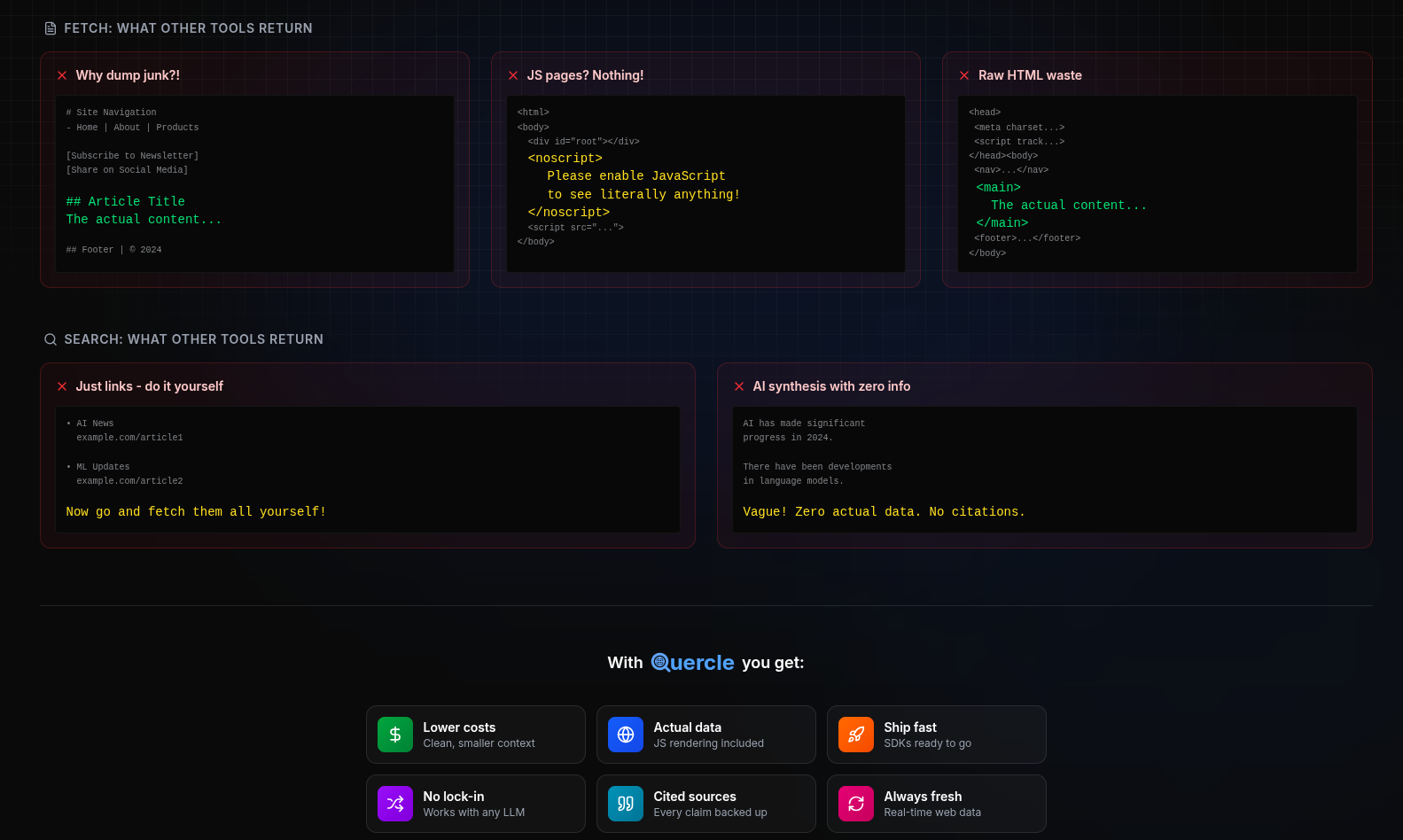
Summary: Quercle provides clean, structured web data optimized for large language model (LLM) contexts by filtering out irrelevant content and handling JavaScript-heavy sites. It processes web data through an LLM layer to deliver immediately usable, high-quality results without requiring custom scraping or parsing.

What it does

Quercle fetches and cleans web data, transforming raw HTML and complex pages into structured output tailored for LLM consumption. It integrates with various frameworks and supports JavaScript-heavy sites by applying an LLM layer before returning data.

Who it's for

It is designed for developers building LLM agents and workflows who need reliable, relevant web data without writing custom scraping or filtering logic.

Why it matters

Quercle solves the problem of noisy, inconsistent web data by providing clean, relevant content optimized for LLMs, reducing token usage and improving result accuracy.