NVIDIA Powered Research Agent

NVIDIA Powered Research Agent - Product Hunt launch logo and brand identity

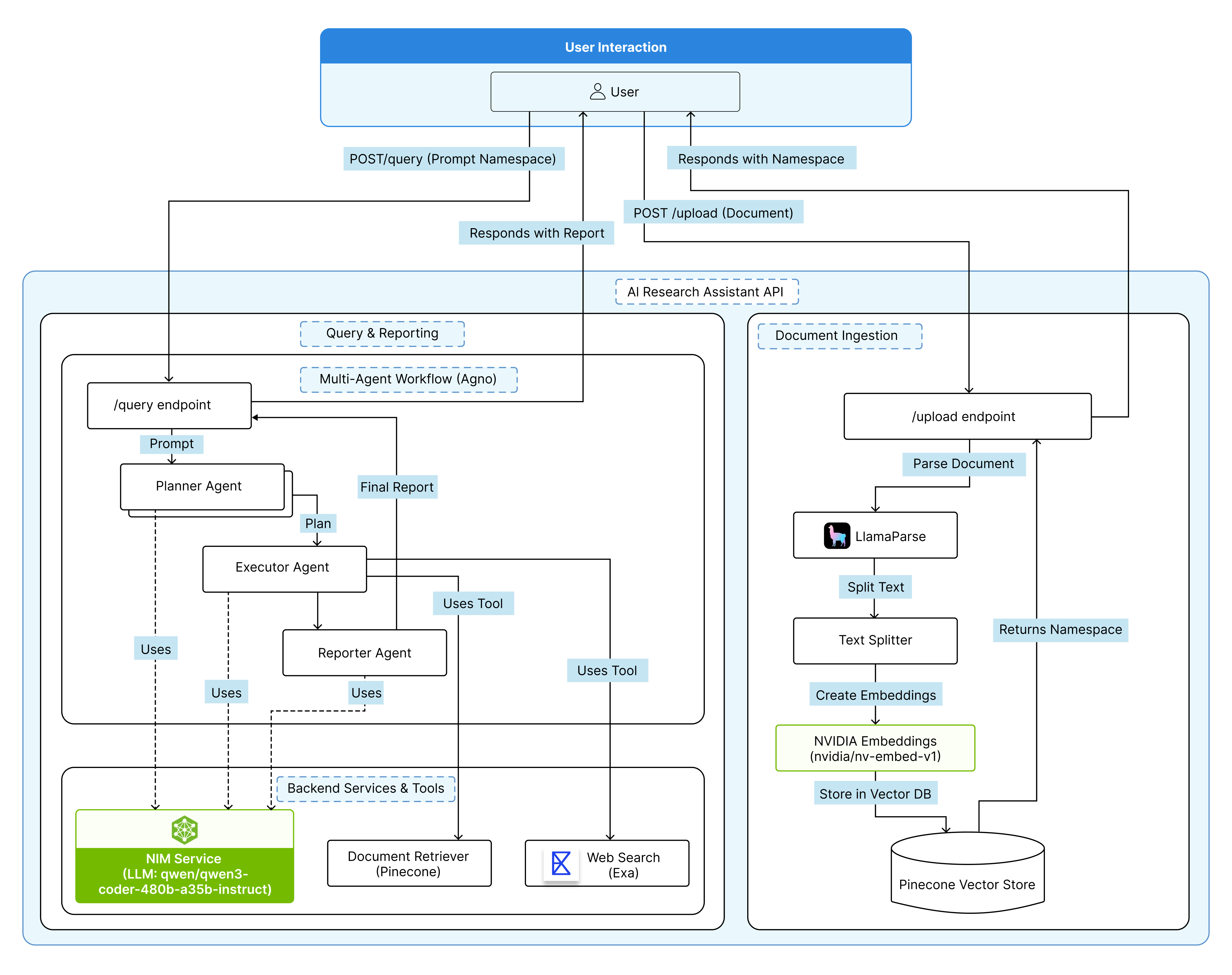
Research Agent built using NVIDIA’s AIQ Blueprint.

#Productivity #Artificial Intelligence #Tech
SUMMARY
NVIDIA Powered Research Agent – Short Summary & Key Features

NVIDIA Powered Research Agent – Document Intelligence

What it does

Transforms dense academic or business documents into clear insights using NVIDIA-optimized LLMs, embeddings, and inference pipelines.

Who it's for

Ideal for teams and enterprises needing efficient document analysis.

Why it matters

Speeds up decision-making by extracting hidden insights from lengthy documents.

Key summary

Utilizes a multi-agent system to read, reason, and report on documents. It performs semantic and keyword searches, retrieves web knowledge, and synthesizes a structured report. The frontend displays live progress through planning, retrieval, fact-checking, and synthesis stages.