292 / 485

LangGraphics

LangGraphics - Product Hunt launch logo and brand identity

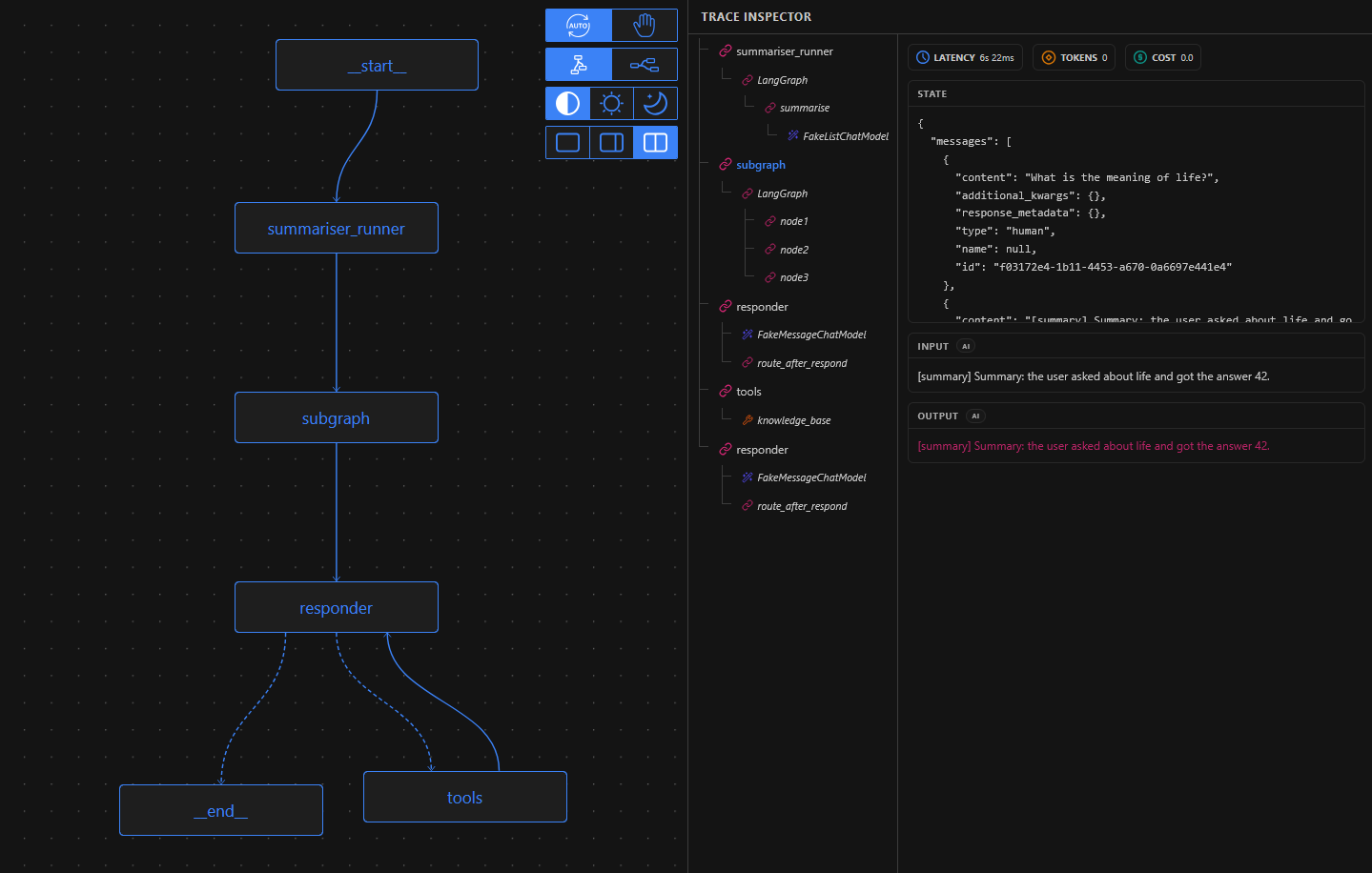
Visualize LangGraph agent workflow executions in real-time

#User Experience #Analytics #Developer Tools #GitHub

LangGraphics – Visualize LangGraph agent workflow executions in real-time

Summary: LangGraphics provides live visualization of LangGraph agent workflows, enabling real-time tracking of complex graphs with multiple nodes, branches, and cycles. It helps users interpret agent behavior beyond log data.

What it does

LangGraphics displays live visualizations of LangGraph agents’ workflows, clarifying complex network structures that are difficult to analyze from logs alone.

Who it's for

It is designed for users working with large LangGraph networks involving many nodes and branching conditions.

Why it matters

It solves the challenge of understanding complex agent workflows by providing a clear, real-time graphical representation.