53 / 285

DrawMyEA — Visual Trading Bot Builder

DrawMyEA — Visual Trading Bot Builder - Product Hunt launch logo and brand identity

Draw & Build Your Trading Bot, No Code

#SaaS #Maker Tools #No-Code

DrawMyEA — Visual Trading Bot Builder – No-code flowchart-based trading automation for MetaTrader

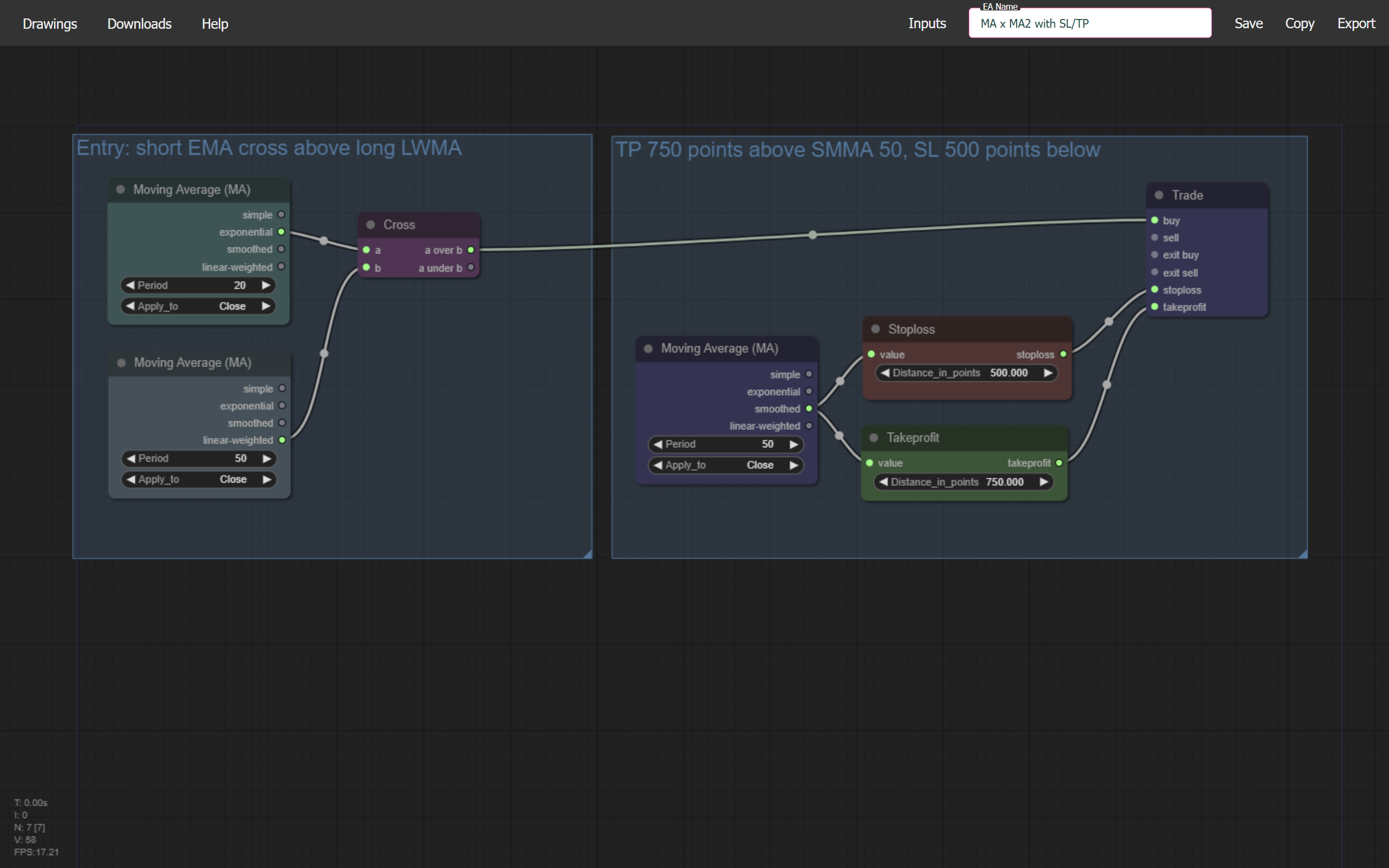
Summary: DrawMyEA enables users to create automated trading robots (Expert Advisors) for MetaTrader 5 without coding by designing strategies as flowcharts. Each flowchart block represents a rule, condition, or action, simplifying complex trading logic into visual elements that the platform converts into executable bots.

What it does

It allows users to visually build trading strategies using flowcharts, which are then transformed into automated Expert Advisors that run on MetaTrader 5, executing trades based on the defined logic.

Who it's for

Traders and individuals interested in automating trading strategies on MetaTrader 5 without programming knowledge.

Why it matters

It removes the need for coding by translating trading logic into visual blocks, making automated strategy creation accessible and easier to understand.