57 / 273

Claude Code Viewer

Claude Code Viewer - Product Hunt launch logo and brand identity

Visualize full Claude Code CLI sessions in a rich UI

#Privacy #Artificial Intelligence #Web Design

Claude Code Viewer – Visualize and analyze Claude Code CLI sessions in a rich local UI

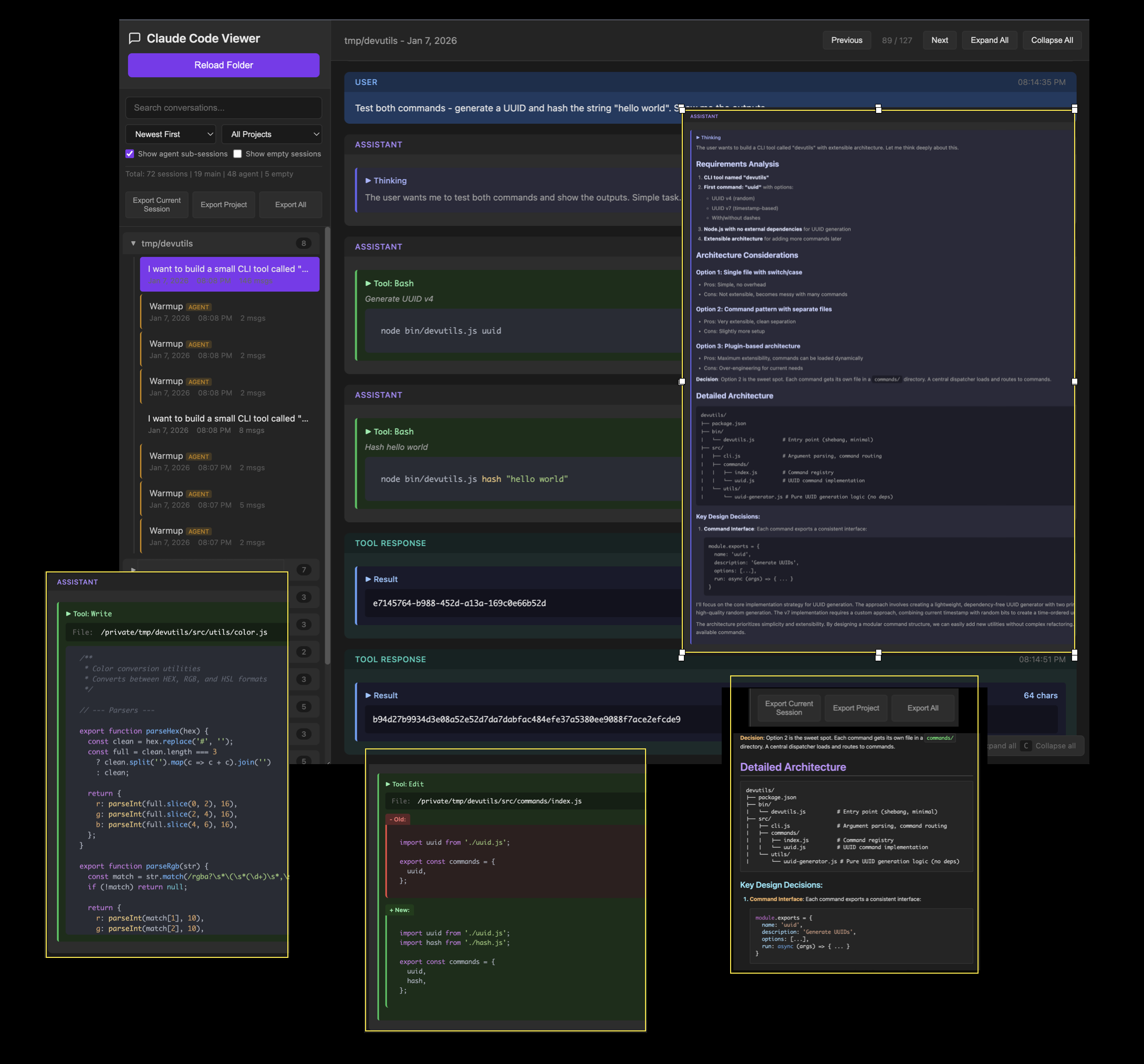
Summary: Claude Code Viewer is a 100% local, single-page HTML app that displays Claude Code CLI sessions with detailed steps including thinking, code diffs, tool use, and agents. It consolidates scattered JSON session files into a searchable, sortable, and filterable interface, enabling export to markdown for easier review and analysis.

What it does

The app reads Claude Code session files stored locally and presents them in a modern interface that reveals hidden steps and cross-references. Users can explore sessions across projects, search, sort, filter, and export session data.

Who it's for

It is designed for developers and users of Claude Code who want to review, analyze, and learn from past CLI sessions saved as JSON files.

Why it matters

It solves the problem of unreadable, fragmented JSON session files by providing a unified, private, and accessible way to understand and improve Claude Code workflows.