97 / 360

CelebifyAI - Scale AI Influencers

CelebifyAI - Scale AI Influencers - Product Hunt launch logo and brand identity

All in one aggregator platform for AI Influencers

#Design Tools #Social Media #Artificial Intelligence

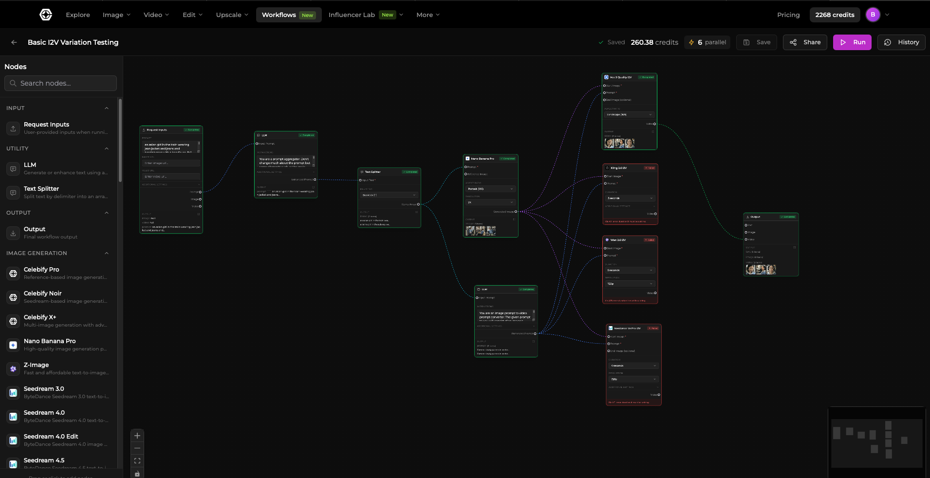
CelebifyAI - Scale AI Influencers – Aggregator platform for generative AI tools with workflow execution

Summary: CelebifyAI aggregates the latest generative AI tools with high rate limits and enables workflow execution across all models on the platform without content generation limits.

What it does

It aggregates generative AI tools and supports workflow execution using all models available on the site.

Who it's for

Users needing access to multiple generative AI tools and integrated workflow capabilities.

Why it matters

It removes limits on content generation and streamlines use of diverse AI models in one platform.