82 / 226

Bookmark Flow

Bookmark Flow - Product Hunt launch logo and brand identity

Turn ideas into production with flow-based code bookmarks UX

#Developer Tools #GitHub

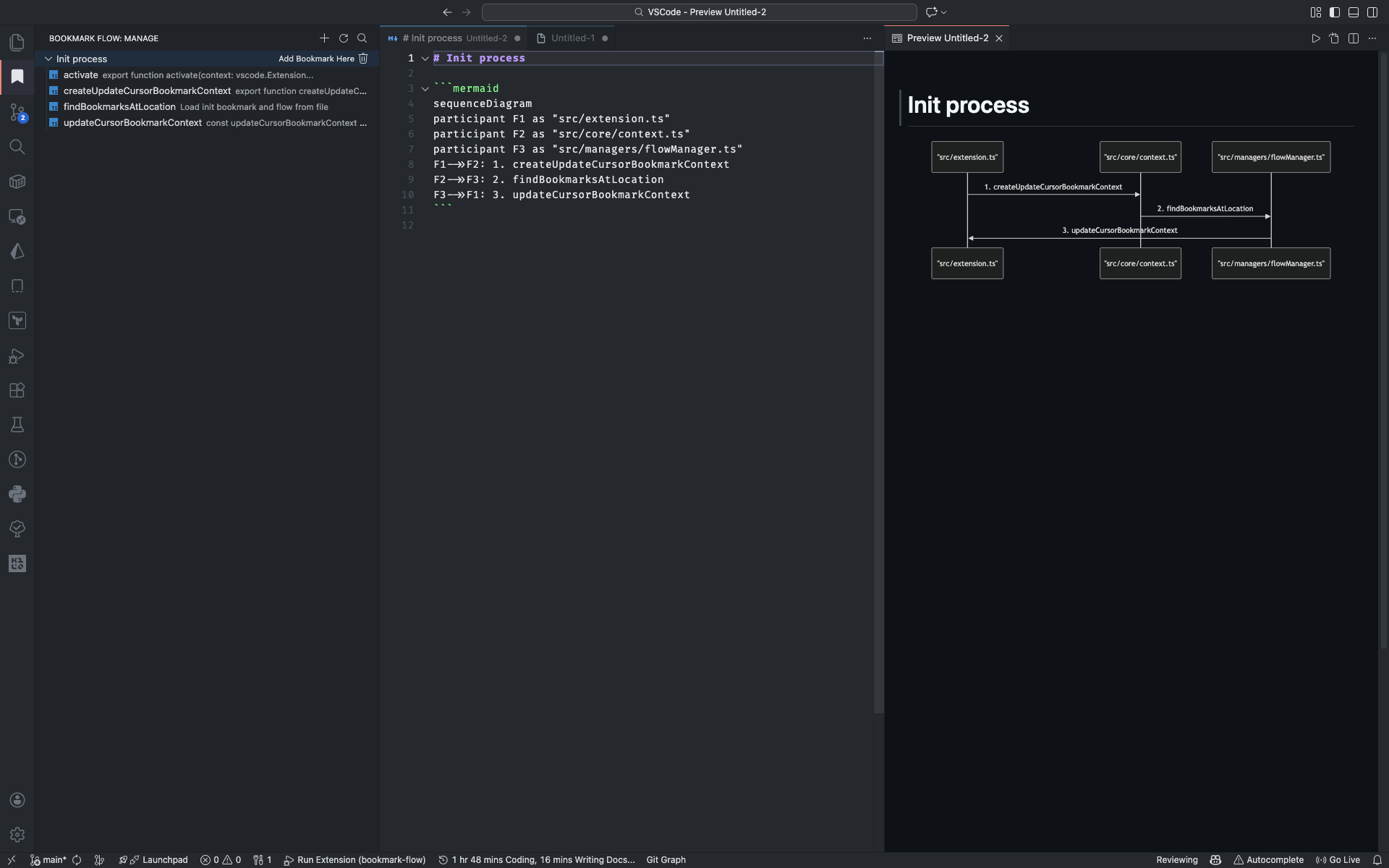
Bookmark Flow – Visual Studio Code extension for structured code bookmarks and workflow navigation

Summary: Bookmark Flow is a VS Code extension that organizes files, functions, and tasks into bookmark flows, enabling quick navigation and progress tracking within code projects.

What it does

It creates structured bookmark flows to jump between code locations and maintain context during development.

Who it's for

Developers needing organized navigation and task tracking within their codebase.

Why it matters

It helps maintain coding context and track progress across related code elements efficiently.