300 / 772

ACPMS

ACPMS - Product Hunt launch logo and brand identity

Agentic Coding Project Management System

#Productivity #Open Source #Developer Tools #GitHub

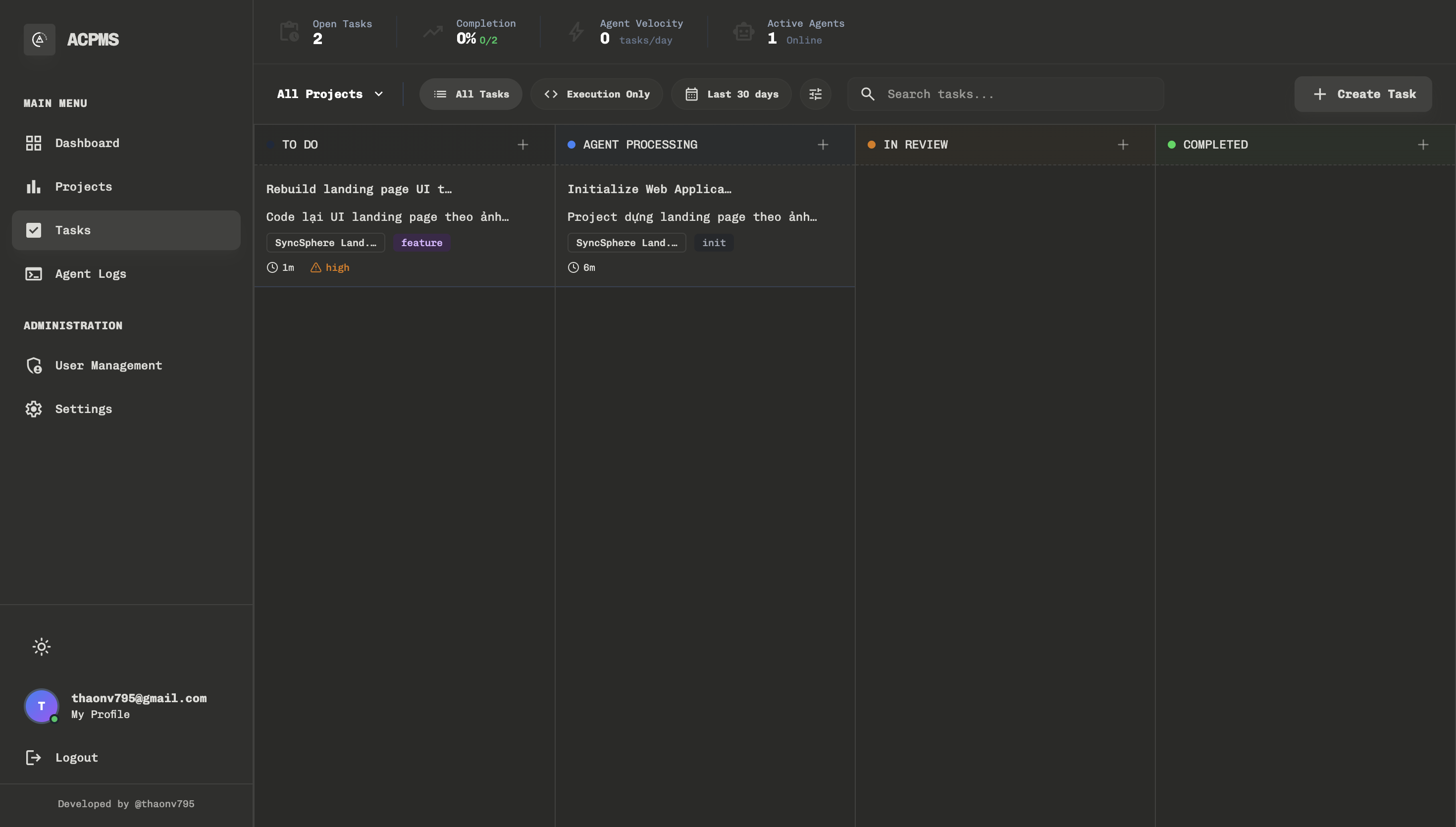
ACPMS – Agentic Coding Project Management System integrating AI Agents

Summary: ACPMS combines project management for requirements, tasks, and bugs with AI agents like Claude Code and Codex to automate the software development lifecycle. It supports integration with chat platforms via OpenClaw Gateway for streamlined project control.

What it does

ACPMS integrates project management features with AI agents to automate development processes and connects to chat channels such as Telegram and Slack through OpenClaw Gateway.

Who it's for

It is designed for software teams seeking automated project management and collaboration through AI agents and chat integrations.

Why it matters

ACPMS addresses the need for coordinated, automated workflows by enabling multiple AI agents to collaborate within a unified workspace.